USB 測試
USB 介面總覽
USB全名為Universal Serial Bus,最早的版本在 1996 年問世,至今已成為目前科技產品中最普遍的傳輸介面,從桌機、筆記型電腦、螢幕,直至各類電子產品皆能發現其蹤影。因應市場的需求,逐步增加了傳輸速度,成為市場上最廣泛使用的介面。
USB-IF
USB Implementers Forum(USB-IF)協會為非營利性組織,由Apple, HP Inc., Intel Corporation, Microsoft Corporation, Renesas Electronics, STMicroelectronics, Texas Instruments等公司共同開創,並致力於Universal Serial Bus技術的規範制定、認證流程的統一、及此介面的技術推廣。更多與USB-IF有關的訊息,您可以參考USB-IF官方網站。
USB最新規範
Universal Serial Bus 4 Specification – May 2021
USB Power Delivery最新規範
USB Power Delivery Specification Revision 3.1 Ver 1.5– July 2022
認證專區
USB可以認證的產品類型及範例
技術資源
- 技術文章:迎接 USB4-80 Gbps 超高速時代來臨
- 技術文章:USB4® 技術剖析
- 技術文章:USB-IF 最新 PD 規範 – PD 3.1 規格介紹
- 更多 USB 技術文章
- 更多 USB Power Delivery 技術文章
USB、USB-C®、USB Type-C®和USB-IF是USB Implementers Forum的註冊商標。
免責聲明
本資訊僅為便於參照而提供。本資訊不是且不應視為 USB Implementers Forum (USB-IF) 之正式通訊。USB-IF 之正式通訊可於其網站usb.org取得,或直接自 USB-IF 取得。
USB4® 測試
USB-IF 於 2019 年 9 月 3 日正式公布 USB4® 的規格,主要更新為依據現有 USB 3.2 及 USB 2.0 架構做補充,來建構新一代 USB。USB4 的架構基於 Thunderbolt™ 的協議規範傳輸速率由原本 USB 3.2 的 20Gbps (10G x2),增加到 80Gbps (40G x2),並可同時傳送多個資料及影像。
USB4與USB 3.2最大的差異如下 :
- USB4 最快速度提升至 40Gbps x2 = 80Gbps
- USB4 Tunneling 架構將 USB3 / DisplayPort™/ PCI Express 打包在同一介面傳輸,各協議頻寬分配可以動態調整
- USB4 可以選擇是否相容於 Thunderbolt 3 系統
- USB4 支援 Host to Host(主機與主機對接傳輸訊號)
想了解更多詳情,請前往 USB-IF 官方網站。
由上述的特性,不難發現 USB4 的邏輯架構與網路架構極其相似。以固定的框架與物理層乘載不同的協議封包,其中可包含資料與影像封包,並以地址 (Address) 標註每個封包確保正確傳輸。因此,USB4 漸漸擺脫傳統 USB Host 與 USB Device 的功能限制,USB4 使用點對點的傳輸訊號方式。此設計對於未來再提升傳輸速度與功能來說預留了極大的彈性。
USB4 測試產品類型及 Tunneling 支援規範

*注意:TBT3 Compatibility 必需要支援 10.3125G,但 20.625G 可選擇支援。
USB4 測試項目

*注意:
- 產品需要使用USB-IF認可的連接器及晶片,詳情請查詢網址。(您需要登入USB-IF會員才能夠進入此頁面)。請參考<USB 認證測試流程>。
- USB4認證前,產品須先通過USB 2.0、USB 3.2、USB PD、USB Type-C®認證測試,測試項目請參考<USB 認證測試項目&使用儀器>、<USB Power Delivery 3.1 認證測試項目 & 使用儀器>
USB4 相關 FAQ
- 如果產品通過USB4認證了,是否還需要另外再通過Thunderbolt認證?
若產品是USB4支援Thunderbolt compatible,只需取得USB4認證,不需再另外取得Thunderbolt認證。但,若您要產品宣告取得Thunderbolt認證或使用 ”Thunderbolt” Logo,則需另外取得Thunderbolt認證。 - 是否需先取得USB4認証後,才能進行Thunderbolt 4認証?
若產品要進行Thunderbolt 4認證,必須採用已取得USB4與VESA DisplayPort認證過的USB4 silicon,方可進行Thunderbolt 4認證。 - 使用USB4與TBT4的Logo,需要分別進行認證嗎?
是的,USB4 Logo屬USB-IF;Thunderbolt 4 Logo屬Intel,是分屬不同組織,需要分別進行認證。
唯在電氣測試部分皆依循USB4電氣測試規範,可以相互沿用。 - GRL是否可以教客戶如何做USB4測試嗎?
可以。請聯絡我們。
USB4®、USB、USB-C®、USB Type-C®和USB-IF是USB Implementers Forum的註冊商標。
免責聲明
本資訊僅為便於參照而提供。本資訊不是且不應視為 USB Implementers Forum (USB-IF) 之正式通訊。USB-IF 之正式通訊可於其網站 usb.org 取得,或直接自 USB-IF 取得。
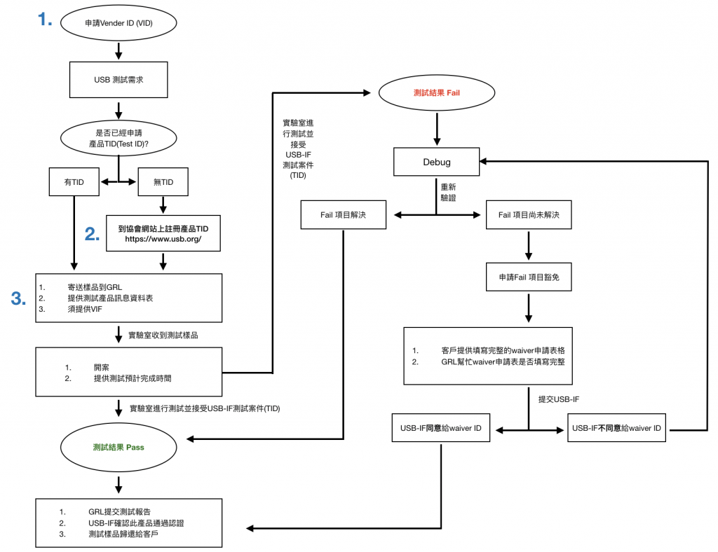
USB、USB PD 認證流程
USB 認證流程

* 請注意:USB產品上的連接器都必須通過USB-IF認證
(1) 申請線上註冊資格
如果要取得USB認證,您或您的客戶(brand company)必須擁有USB VID(Vendor ID)並取得網站的帳號密碼以供產品註冊。申請Vendor ID網址。
(2) 申請產品TID流程



(3) 測試樣品與測試所需文件
USB與USB PD認證測試開始前,請提供:
- 兩組測試樣品
- USB 產品資訊表
- USB Power Delivery 產品資訊表
- USB Cable/Connector 產品資訊表
- VIF (Vendor Information File):記錄著您產品的能力。在進行測試的時候,標準測試儀器會需要導入此檔案,以比對產品的實際功能。此檔案為測試時必要文件,請在送測前準備好最新版本的VIF。協會公布的VIF產生器可至協會官網搜尋...下載。
- 如您的產品為Embedded host,有特殊進入Test mode的指令,請於測試前提供
USB、USB-C®、USB Type-C®和USB-IF是USB Implementers Forum的註冊商標。
免責聲明
本資訊僅為便於參照而提供。本資訊不是且不應視為 USB Implementers Forum (USB-IF) 之正式通訊。USB-IF 之正式通訊可於其網站 usb.org 取得,或直接自 USB-IF 取得。
USB 認證測試項目&使用儀器
USB 一般產品認證測試項目
(USB產品上的connector都必須通過USB-IF認證)

USB 一般產品認證測試儀器
USB 3.2 Electrical test:
- Keysight scope DSOV334A 33GHz
- Keysight M8020A
- Anritsu MP1800/MP1900
- Tektronix DPO72004C 20 GHz
USB 2.0 Electrical test:
- Keysight scope MSOS254A 2.5GHz
Link Layer test & LVS test:
- LeCroy M310P
Battery Charging 1.2 test:
- MQP USB-PET
Interoperability test & Framework test:
- Dell XPS8930
Type-C Functional test:
- LeCroy M310P
- Ellisys EX350
USB、USB-C®、USB Type-C®和USB-IF是USB Implementers Forum的註冊商標。
免責聲明
本資訊僅為便於參照而提供。本資訊不是且不應視為 USB Implementers Forum (USB-IF) 之正式通訊。USB-IF 之正式通訊可於其網站 usb.org 取得,或直接自 USB-IF 取得。
USB Power Delivery 3.1 認證測試項目 & 使用儀器
USB Power Delivery Compliance Test Specification Rev 1.2(PD Merged Test Specification)
USB-IF 於 2021 年 6 月 23 日釋出最新版測試規範-PD Merged Test Specification,將原本三份文件:PD 3.0 測試文件、PD 2.0 Communication Engine MOI 與 PD 2.0 Deterministic MOI 合併,並因應擴展功率(Extended Power Range)的出現加入新測試項目,即為 PD Merged Test Specification。
USB Power Delivery Specification Revision 3.1
USB Promoter Group 在 2021 年 5 月 26 日發布了最新的 USB PD 3.1(USB Power Delivery Specification Revision 3.1),USB Type-C® 規範亦更新至 2.1 版本,新規範中的最大特點即為提升充電功率至 240W 並支援最高 48V 的電壓輸出。
若想達到高電壓輸出與超高充電功率,產品應支援 PD 3.1 中的擴展功率(Extended Power Range)規範。
USB Power Delivery產品標準測試項目

USB Power Delivery 產品之電源瓦數的規範
USB協會針對認證產品,有明確的電源設計規範。因應最新USB PD 3.1,我們整理出以下表格,若您的產品需通過USB認證,請依照以下電源規範設計。

PD 3.1與PD 3.0比較
PD 3.1規範將原先PD 3.0的內容歸納至標準功率範圍(Standard Power Range, SPR),最大功率維持原本的100W,並同時增加擴展功率範圍(Extended Power Range, EPR)。
下表為PD 3.1與PD3.0的差異之處:

- 若支援240W的充電功率,充電器、線纜與終端設備皆必須支援EPR。其中,線纜必須支援高達5A、50V。
- 最大充電功率可達240W。
- 新增三種固定電壓:28V(高於100W), 36V(高於140W)和48V(高於180W)。
- 新增三組可調電壓。
USB Power Delivery 產品測試儀器

◎ 代表USB-IF已認可儀器
▲ 代表USB-IF認可儀器申請中
PD Merged Test Specification:
- GRL C2-EPR
- Ellisys Explorer 350
- MQP-PDT
- LeCroy Voyager M310P
Type-C Functional Test:
- Ellisys Explorer 350
- LeCroy Voyager M310P
- GRL C2-EPR
Battery Charging 1.2 Compliance Test:
- MQP-PET
Source Power Test:
- QuadraMAX
Interoperability Test:
- Google Pixel 4 Phone
- Samsung Galaxy S21
- Google Pixelbook Go
- MacBook Air M1
- ASUS 4K Monitor
PD 3.0 Test:
- GRL C2-EPR
- Ellisys Explorer 350
- MQP-PDT
- LeCroy Voyager M310P
USB、USB-C®、USB Type-C®和USB-IF是USB Implementers Forum的註冊商標。
免責聲明
本資訊僅為便於參照而提供。本資訊不是且不應視為 USB Implementers Forum (USB-IF) 之正式通訊。USB-IF 之正式通訊可於其網站 usb.org 取得,或直接自 USB-IF 取得。
USB Cable/Connector認證測試項目&使用儀器
USB EPR Cable 認證測試流程

USB Cable / Connector 認證測試項目
- USB 2.0

- USB 3.2 / USB4

*注意:
- 即便都有勾選測試Group A1,但不同類別產品所要測試的內容不同,細項請詳閱測試規範
- USB Type-C Cable需使用通過認證的USB PD 3.0 E-Marker IC (USB4)
- 帶有USB E-marker的線纜還需測試USB PD項目,詳細項目請至 USB Power Delivery產品標準測試項目 查看
USB Cable/Connector產品認證測試儀器

USB、USB-C®、USB Type-C®和USB-IF是USB Implementers Forum的註冊商標。
免責聲明
本資訊僅為便於參照而提供。本資訊不是且不應視為 USB Implementers Forum (USB-IF) 之正式通訊。USB-IF 之正式通訊可於其網站 usb.org 取得,或直接自 USB-IF 取得。
歐盟符合 USB-IF 規範(IEC 62680)計劃
為滿足歐盟《通用充電器指令》與《外部電源(EPS)生態設計法規》的新要求,OEM 廠商必須證明其產品符合 USB Type-C® 和 USB 電源傳輸(USB PD)規範中關於互通性的技術標準。除了筆記型電腦將在 2026 年起納入適用範圍外,大多數產品類別均須遵循 USB-IF 最新發布的規範,特別是《USB Type-C® 電纜與連接器規範》與《USB 電源傳輸規範》。
為響應這一法規需求,USB-IF 推出“歐盟符合 USB-IF 規範計劃”,為 OEM 與 ODM 提供一條清晰的合規路徑,協助生成符合歐盟法規中所引用 USB-IF 技術標準的證明文件。該計劃建立在 USB-IF 現有的認證系統之上,採用成熟的測試流程,幫助製造商有效地展示其產品在技術上符合歐盟相關要求。
若產品同時支援專有充電協議,只要其核心功能符合 USB-C 與 USB PD 的互通性標準,仍可參與本計畫。對於 USB Type-C® 連接線與連接器(包括插頭與插座)產品,其符合性要求等同於 USB-IF 完整認證,因此建議透過標準的 USB-IF 測試與註冊流程提交申請。
USB-IF 也針對該計畫設立了一套精簡的最低測試要求,進一步優化產品的 EU 符合性評估流程。
點擊此處了解 USB-IF 規範合規計畫的詳細資訊與常見問題。
產品註冊與「相似性認證」流程
參與本計畫的製造商需持有有效的 USB 廠商 ID(VID)。 VID 申請流程及產品註冊詳情可至 USB-IF 官網取得。一旦產品完成所需測試,USB-IF 將正式出具符合歐盟技術標準的合規通知。
對於具有相同設計或架構的產品系列,USB-IF 提供「相似性認證」機制,允許在無重大技術差異的前提下,將額外型號加入合規名單,無需重複測試,從而加快產品上市速度並降低測試成本。







